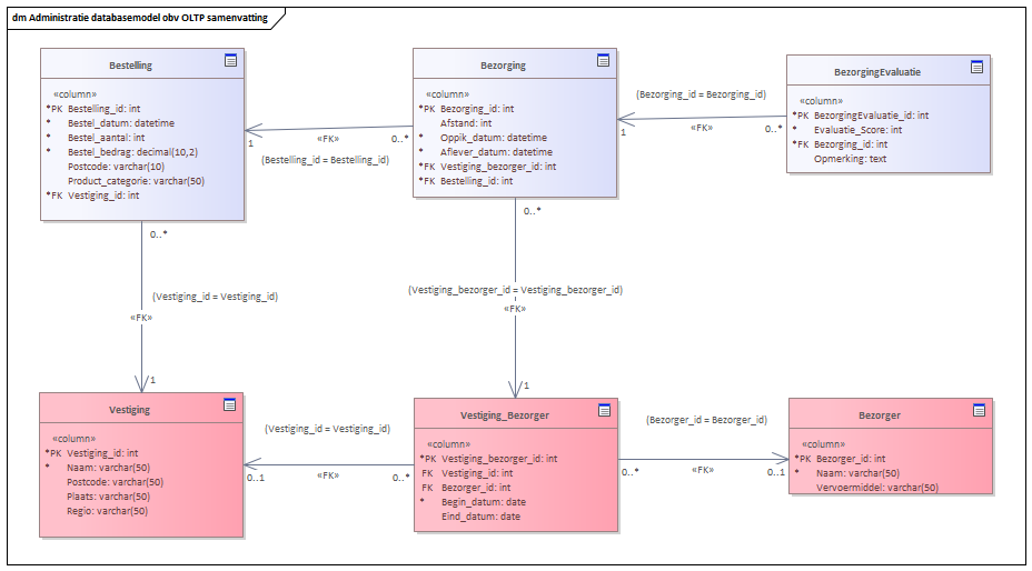
Datamodel van de tabellen in de Alberto cursus omgeving gebaseerd op de administratie binnen de Alberto ijssalons.

Een bestelling is een aanvraag van een klant voor een maaltijd die bezorgd wordt op de gewenste locatie.
Een bezorger is een persoon die zorgdraagt voor het bezorgen van een maaltijd van het restaurant naar de locatie van de klant
Bezorging is de daadwerkelijke rit van het restaurant of vestiging naar de locatie van de bestelling
Evaluatie ingevuld door de ontvanger van de bestelling en de bezorging
Is de vestiging of het restaurant waar de maaltijd bereid wordt.
Combinatie van Vestiging en bezorger van de maaltijden. Omdat een bezorger voor meer vestigingen kan werken is deze koppeltabel toegevoegd